How do I activate and set up the Air Freight Booking Portal in Scope?
After you have contacted our sales team, the general activation is done by Riege Service Team while user permissions and EDI mapping can also be configured by you.
For the usage of the feature in Scope we have provided another knowledge base article: How do I use Air Freight Booking Portal in Scope?
Order this feature
Please note that the free trial period will end on January 1, 2026.
What happens next?
We are pleased to offer a unified monthly integration fee of 100 EUR per IATA CASS Number and branch office for the CargoAi × Riege Schedule & Rate API connection. This fee includes an unlimited number of searches and dynamic rates. Additionally, CargoAi will provide a 50 EUR discount for customers on PRO, Premium, or Ultimate plans, which will automatically be reflected in your CargoMART subscription.
What you need to do:
- If you wish to continue using the Air Freight Booking Portal under these conditions, you do not need to take any further action.
- Customers who no longer wish to use the feature must cancel it by December 15, 25. Please send us an email to sales@riege.com
Required user permissions
User permissions can be added by your Scope Administrator or by the Riege Service Team.
1. To edit the “Air Freight Booking Portal User” role on the branch-partner
For each participating branch, the Air Freight Booking Portal User role must be created in the branch-partner. To add and edit this role, users require the following user permission:
Partner: Edit Role Air Freight Booking Portal User
2. To view the “Air Freight Booking Portal User” role on the branch-partner
Users who need to view this role require the following permission:
Partner: View Role Air Freight Booking Portal User3. To use the “Air Freight Booking Portal” functionality
Additional authorization is required for using the feature. Since searching for rate offers incurs costs, the search and booking functionalities can only be activated for users with the following permissions:
Air: Export Editor Actions Extras Air Freight Booking Portal RequestsAir: Export Shipments Editor Actions Extras Airline Booking
Activation of the functionality
To use this feature, module activation is required. Activation is performed on the branch-partner level and access to the functionality is controlled through user permissions as described above.
1. Create and request a new “Air Freight Booking Portal User”
The Air Freight Booking Portal User role must be created in the branch-partner.
This can be done by the user with the permission as described above.

Email Address Requirements for Branches
For branches assigned different IATA/CASS numbers, unique email addresses must be specified for each branch. Creating a new branch generates a one-time setup fee.
Please contact sales@riege.com for more information.
- Ensure the email address used is unique and not linked to any existing CargoAi account.
- If the same IATA/CASS number is used across multiple branches, the same CargoAi account (identified by the email address) should also be used in those branches.
Important Note:
CargoAi validates account registrations and may use the provided email address for clarification purposes. Therefore, it is essential that the email address is valid, functional and monitored.
Above fields are mandatory as per CargoAi for the registration. While nearly all fields are self-explanatory, the fields 'Country' and 'Nearest UN/Locode' refer to the country and code of the 'office airport code or closest airport' (as per official CargoAi documentation).
Once all the required data has been entered, click Register in the Airfreight Booking Portal. Then, follow the link provided to complete the setup in the CargoAi portal.

2. Create EDI profile
-
Create the EDI profile. If your company does not have an Administrator user, please contact your local Riege support team and request the creation of the EDI profile, including the mapping of the Air Freight Booking Portal charge codes to this profile.
- In case your company does have an Administrator user, please use the following instructions to create an EDI profile.
- Navigate to Master Data > EDI Profiles
-
- Click ''New'' in the top of your screen
-
- Fill in the required fields as shown in the screenshot:

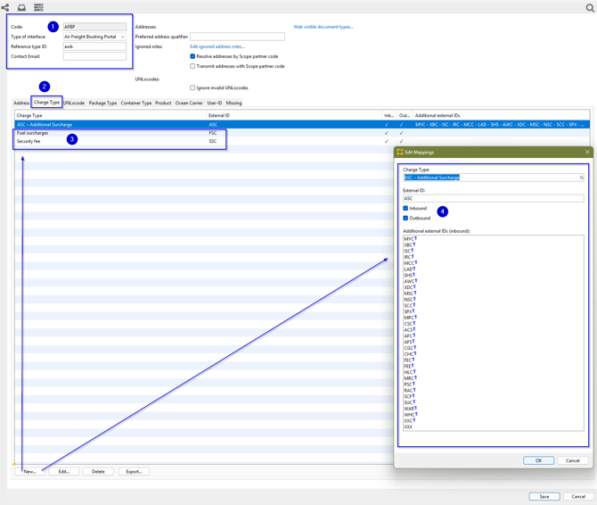
1. Enter the following code: AFBP
- Interface type: Air Freight Booking Portal
- Reference type ID: awb
2. Select the charge type tab.
3. Click new and add the charge types ''FSC - Fuel Surcharge'' and ''SEC -Surcharge'' , as shown above.
4. For the additional surcharges, please check if there is a charge type available. If not create a new charge type: ASC – Additional Surcharge, and ensure that all corresponding “additional external IDs (inbound)” listed below are added, excluding FSC and SSC (already mapped in step 3.)
Click **Save** to finalize and store your changes.
For other charges, CargoAi transmits codes used by individual airlines. These codes do not always align with the known IATA Other Charge Codes. A (potentially incomplete) list of the currently known codes is provided below:
|
Airfreight Booking Portal Code |
Original Airfreight Booking Portal Name (description) |
|---|---|
|
FSC |
fuel_surcharge |
|
SSC |
security_surcharge |
|
MYC |
fuel_surcharge/data transfer_surcharge |
|
XBC |
security_surcharge/xray_surcharge |
|
ISC |
surface_surcharge/security_surcharge |
|
IRC |
security_surcharge |
|
MCC |
airfreight_surcharge |
|
LAD |
locAddon_surcharge |
|
SHS |
shc_surcharge |
|
AWC |
awb_surcharge |
|
XDC |
covid_surcharge |
|
MSC |
mine_surcharge/miscellaneous_surcharge |
|
NSC |
canada nav_surcharge |
|
SCC |
security_surcharge |
|
SPX |
screening_surcharge |
|
MPC |
weighting_surcharge |
|
CSC |
customs_surcharge |
|
ACS |
airfreight_surcharge |
|
AFC |
airfreight_surcharge |
|
AFS |
airfreight_surcharge |
|
CGC |
electronic_surcharge |
|
CHC |
handling_surcharge |
|
FEC |
handling_surcharge |
|
FEE |
other_surcharge |
|
HLC |
handling_surcharge |
|
MRC |
airfreight_surcharge |
|
PSC |
peak season_surcharge |
|
RAC |
dangerous goods_surcharge |
|
SCF |
screening_surcharge |
|
SUC |
surface_surcharge |
|
WAR |
war_surcharge |
|
WHC |
warehouse_surcharge |
|
XXC |
various_surcharge |
|
XXX |
over pivot_surcharge |
The EDI profile for the booking portal only works for inbound mappings, not outbound mappings.
If previously unknown codes are encountered during a booking, they are saved in the EDI profile as 'missing mappings'. These codes are then replaced, whenever possible, with the additional cost item 'Miscellaneous' based on the Charge Type profile AWB Other Charges (IATA Other Charges Code).