Sendungsmonitor
Die Scope Anwendung Sendungsmonitor ermöglicht es, den jeweils aktuellen Status aller in Scope erfassten Sendungen zu sehen, ohne jede Sendung einzeln aufzurufen. Der Sendungsmonitor gibt in Echtzeit Auskunft über Sendungen.
Was sind die Vorteile?
Der Sendungsmonitor gibt in Echtzeit Auskunft über Sendungen, die eventuell aus dem für sie vorgesehenen Plan (Tracking) laufen und bei denen Handlungsbedarf besteht. Die Anwendung gibt einen Überblick, das zu erwartende Arbeitsaufkommen für das Handling der Sendungen besser einzuschätzen. Die Daten (Plan-, Istzeiten, Maßnahmen, Ausnahmen) zu Sendungen können als Qualitätsbericht ausgewertet werden, um die Qualität der Abwicklung zu kontrollieren und zu verbessern. Über spezielle Programmaktionen in der Benutzeroberfläche können für jede Sendung die Sendungsdaten und auch der jeweilige Trackingplan und dessen Erfüllung eingesehen und bearbeitet werden.
Verknüpfungen und Beziehungen

Den aktuellen Status und Stand einer Sendung einsehen und verfolgen zu können, ist der offensichtliche Zweck des Sendungsmonitors. Wie alle anderen Scope-Anwendungen verfügt er jedoch über eine leistungsstarke Filter- (4) und Suchfunktion (5). Fügen Sie die gewünschten Informationen hinzu oder suchen Sie danach und führen Sie dann Qualitäts- oder Ausnahmeberichte (2) aus oder exportieren Sie die Ansicht in Ihr Tabellenkalkulationsprogramm (3).
Klicken Sie auf Öffnen (1), um auf den verbundene Sendung oder den Tracking-Plan des ausgewählten Elements zuzugreifen.![]()
Sendung
Öffnet die Sendung so, wie sie auch in der Sendungsübersicht geöffnet wird.
Tracking-Plan
Zeigt die aufgetretenen Meilensteine und Exceptions an und liefert zusätzliche Informationen (z. B. Zeitangaben) zu all diesen Punkten.![]()
Oben links befindet sich ein Aktionslink, der Sie zu der entsprechenden Tracking-Plan-Vorlage (Standard v. 90) führt. Hier können Sie Spuren und Pläne bearbeiten oder erstellen:
Um mehr über die Tracking-Plan-Vorlagen zu erfahren, lesen Sie den Artikel Tracking-Vorlagen und Tracking-Pläne.
Milestone-Status und Exception-Status
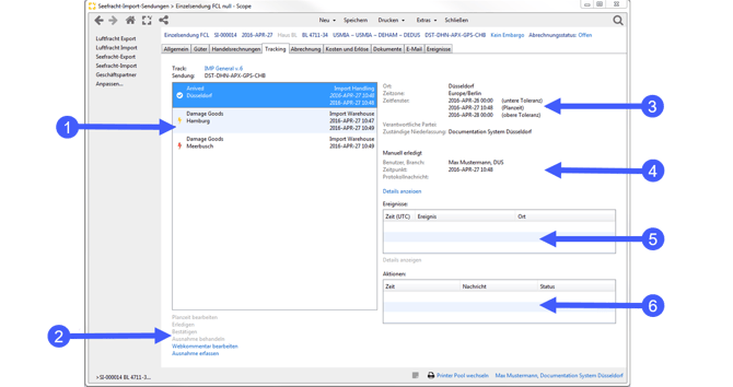
Übersicht
![]()
(1) Milestone und Exceptions
(2) Milestone-spezifische Aktionen
(3) Milestone-Kopfdaten
(4) Information zur manuellen Erledigung oder Bestätigung
(5) Automatisch zugeordnete Ereignisse
(6) Protokoll der Milestone-Aktionen
Symbole (Milestones)
| Symbol | Beschreibung |
| Milestone noch nicht erledigt, Toleranzfenster noch nicht angebrochen | |
| Milestone noch nicht erledigt, Toleranzfenster angebrochen, Planzeit noch nicht überschritten | |
|
|
Milestone noch nicht erledigt, Planzeit überschritten, Toleranzfenster noch nicht überschritten |
|
Milestone noch nicht erledigt, Toleranzfenster überschritten |
|
|
Milestone erledigt, fehlgeschlagen, keine Bestätigung erforderlich |
|
Milestone erledigt, fehlgeschlagen, Bestätigung erforderlich |
|
| Milestone erledigt, fehlgeschlagen, bestätigt |
Symbole (Exceptions)
| Symbol | Beschreibung |
|
Die Exception ist offen, es wurde noch nicht auf sie reagiert |
|
|
Die Exception ist erledigt, es wurde bereits auf sie reagiert |