Hoe verstuur ik bijlages met een VWA-aangifte?
Vanaf 1 april is het verplicht om bijlages bij een VWA-aangifte mee te sturen met de aangifte.
In de VWA-aangifte kunnen bescheiden worden vermeld. Daarnaast kun je de PDF van het document (certificaat) uploaden en koppelen aan de aangifte. Deze wordt vervolgens samen met de aangifte naar de NVWA verzonden.
Documenten uploaden in de VWA-aangifte
Let op:
- Voordat je een document kunt uploaden, is het belangrijk dat de aangifte eerst is opgeslagen. Als de aangifte nog niet is opgeslagen, lukt het uploaden van het document niet.
-
Documenten kunnen alleen direct worden geüpload vanuit een desktopapplicatie, niet vanuit een web gebaseerde applicatie.
-
De NVWA hanteert een maximale bestandsgrootte van 2 MB. Scope geeft daarom een foutmelding als het bestand groter is dan 2 MB.
Er zijn twee manieren om bijlages te uploaden:
-
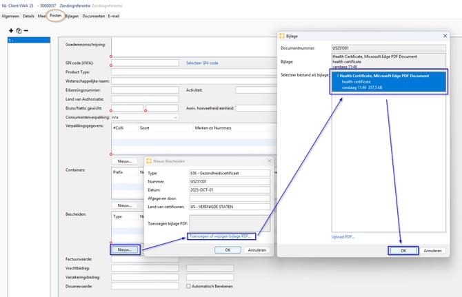
Direct vanuit het aangifteveld ‘Bescheiden’. Klik op Nieuw en vervolgens op Toevoegen of wijzigen bijlage (pdf). Kies daarna Upload pdf en selecteer de bijlage die je wilt toevoegen.

-
Via de tab ‘Documenten’. Je kunt de bijlage(s) eerst uploaden (handmatig of via drag-and-drop) in de tab Documenten van de aangifte. Daarna kun je deze selecteren in het aangifteveld Bescheiden en bevestigen door op OK te klikken.


Overzicht bijlagen
In het tabblad 'Bijlagen' staat er een overzicht van alle documenten die als bijlage bij de aangifte worden meegestuurd.
